Grafana Alerting: Setup, Configuration & Best Practices

D.Blinkink 48 views
Grafana Alerting: Setup, Configuration & Best Practices

Grafana Alerting: Setup, Configuration & Best Practices

Hey guys! Let’s dive into Grafana alerting, a super important feature for monitoring your systems and getting notified when things go sideways. We’ll cover everything from setting up alerts to best practices to make sure you’re on top of your game. Think of Grafana alerting as your trusty sidekick, always watching and ready to shout when something needs your attention. So, grab your favorite beverage, and let’s get started!

What is Grafana Alerting?

Grafana alerting is a system that allows you to define conditions based on your metrics and receive notifications when those conditions are met. Basically, it’s like setting up alarms for your data. You tell Grafana what to watch for, and it lets you know when something’s up. This is crucial for maintaining the health and stability of your applications and infrastructure. Imagine you’re running an e-commerce site. You’d want to know immediately if your website traffic drops significantly, right? Grafana alerting makes that possible.

With Grafana alerting , you can monitor various metrics, such as CPU usage, memory consumption, response times, and error rates. You can set thresholds for these metrics, and when they’re breached, Grafana will send you a notification via various channels like email, Slack, PagerDuty, and more. The key benefit here is proactive problem detection. Instead of waiting for users to complain or for a major outage to occur, you can identify and address issues before they escalate. Think of it as preventative medicine for your systems.

Moreover , Grafana alerting isn’t just about reacting to problems; it’s also about understanding trends and patterns. By analyzing the alerts you receive, you can gain insights into the performance of your systems and identify areas for improvement. For example, if you consistently receive alerts about high CPU usage during peak hours, you might need to scale up your infrastructure or optimize your code. This data-driven approach to problem-solving is what makes Grafana alerting such a powerful tool.

Setting Up Grafana Alerts

Okay, let’s get practical and walk through the steps to set up Grafana alerts . First, you’ll need a Grafana instance up and running, connected to your data source (like Prometheus, InfluxDB, or CloudWatch). Once you’ve got that sorted, you can start creating alerts.

  1. Navigate to the Alerting Tab: In your Grafana dashboard, click on the “Alerting” tab in the left-hand menu. This will take you to the alert management page.
  2. Create a New Alert Rule: Click on the “New alert rule” button to start creating a new alert. You’ll be presented with a form where you can define the conditions for your alert.
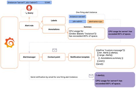
  3. Define the Query: This is where you specify the metric you want to monitor. You’ll need to write a query that fetches the data from your data source. For example, if you’re using Prometheus, you might write a query like sum(rate(http_requests_total[5m])) to monitor the rate of HTTP requests.
  4. Set the Threshold: Next, you’ll define the threshold for your alert. This is the value that, when breached, will trigger the alert. You can set different thresholds for different severity levels (e.g., warning and critical). For instance, you might set a warning threshold of 100 requests per second and a critical threshold of 200 requests per second.
  5. Configure Evaluation Behavior: Define how often Grafana should evaluate the rule and for how long the condition must be true before an alert is fired. For example, you might set Grafana to evaluate the rule every minute and require the condition to be true for five minutes before triggering an alert. This helps prevent false positives caused by transient spikes.
  6. Add Annotations: Annotations provide additional context to your alerts. You can include information like the affected service, the error message, or a link to a troubleshooting guide. This can be incredibly helpful for diagnosing and resolving issues quickly. Common annotations include summary , description , and runbook_url .
  7. Configure Notifications: Finally, you’ll configure the notification channels that Grafana should use to send alerts. You can choose from a variety of options, including email, Slack, PagerDuty, and more. You’ll need to configure these notification channels in Grafana’s settings before you can use them.

Remember , setting up alerts is an iterative process. You might need to tweak your queries and thresholds over time to fine-tune your alerts and reduce noise. Don’t be afraid to experiment and adjust your settings as needed.

Configuring Notification Channels

Notification channels are the pathways through which Grafana sends alerts. Setting these up correctly is vital to ensure that you and your team are promptly notified when something goes wrong. Grafana supports a wide range of notification channels, so you can choose the ones that best fit your workflow.

  1. Email: Good old reliable email. To configure email notifications, you’ll need to provide Grafana with your SMTP server settings, including the hostname, port, username, and password. You can also configure the email subject and body to include relevant information about the alert.
  2. Slack: A popular choice for team collaboration. To set up Slack notifications, you’ll need to create a Slack app and obtain a webhook URL. Then, you can configure Grafana to send alerts to a specific Slack channel.
  3. PagerDuty: Ideal for on-call rotations and incident management. To integrate with PagerDuty, you’ll need to create a PagerDuty service and obtain an integration key. Grafana will then send alerts to PagerDuty, which will handle escalation and incident tracking.
  4. Microsoft Teams: Another popular collaboration platform. Similar to Slack, you’ll need to create a webhook URL and configure Grafana to send alerts to a specific Teams channel.
  5. Webhooks: For more advanced integrations, you can use webhooks to send alerts to any HTTP endpoint. This allows you to integrate Grafana with custom monitoring tools or automation systems.

When configuring notification channels , consider factors like delivery reliability, response time, and ease of use. For critical alerts, you might want to use multiple channels to ensure that someone is notified. For example, you could send an email and a Slack message, and also page someone via PagerDuty.

Best Practices for Grafana Alerting

To get the most out of Grafana alerting , it’s important to follow some best practices. These tips will help you create effective alerts that reduce noise, improve response times, and provide valuable insights into your systems.

  • Define Clear Thresholds: Setting the right thresholds is crucial for avoiding false positives and ensuring that you’re only alerted when there’s a genuine issue. Start by analyzing historical data to understand the normal range of your metrics. Then, set thresholds that are slightly outside of that range. It’s better to start with conservative thresholds and gradually adjust them as needed.
  • Use Annotations Wisely: Annotations provide context to your alerts, making it easier to diagnose and resolve issues. Include information like the affected service, the error message, and a link to a troubleshooting guide. This can save you valuable time when troubleshooting an alert.
  • Group Related Alerts: If you have multiple alerts that are related to the same issue, group them together. This can help you avoid alert fatigue and focus on the root cause of the problem. For example, if you’re monitoring a web server, you might group alerts for CPU usage, memory consumption, and response time.
  • Implement Alert Prioritization: Not all alerts are created equal. Some alerts are more critical than others and require immediate attention. Implement an alert prioritization scheme to ensure that the most important alerts are addressed first. You can use different severity levels (e.g., critical, warning, info) to indicate the priority of an alert.
  • Monitor Alert Performance: Keep an eye on the performance of your alerts. Are you receiving too many false positives? Are alerts being ignored? Use Grafana’s alerting analytics to track the number of alerts fired, the average time to resolve alerts, and other key metrics. This will help you identify areas where you can improve your alerting configuration.
  • Automate Alert Management: As your infrastructure grows, managing alerts manually can become overwhelming. Automate as much of the alert management process as possible. Use tools like Terraform or Ansible to provision and configure alerts. This will help you maintain consistency and reduce the risk of errors.

By following these best practices , you can create a robust and effective alerting system that helps you keep your systems running smoothly.

Advanced Alerting Techniques

Once you’ve mastered the basics of Grafana alerting , you can start exploring some advanced techniques to further improve your monitoring capabilities. These techniques can help you detect more complex issues, reduce noise, and gain deeper insights into your systems.

  • Using Transformations: Grafana’s transformations allow you to manipulate the data before it’s used in an alert. You can use transformations to calculate moving averages, apply mathematical functions, or filter data based on specific criteria. This can be useful for detecting trends and anomalies that might not be apparent from raw data.
  • Leveraging Variables: Grafana variables allow you to create dynamic alerts that can adapt to changing conditions. You can use variables to define thresholds, filter data, or specify notification channels. This can be useful for monitoring multiple environments or services with different configurations.
  • Implementing Predictive Alerting: Predictive alerting uses machine learning algorithms to forecast future values of your metrics. You can then set alerts based on these predictions, allowing you to detect issues before they actually occur. This can be useful for preventing capacity bottlenecks or identifying potential security threats.
  • Integrating with Incident Management Systems: Integrating Grafana with incident management systems like ServiceNow or Jira can streamline the incident response process. When an alert is triggered, a new incident can be automatically created in the incident management system, assigning it to the appropriate team and tracking its resolution.
  • Creating Composite Alerts: Composite alerts combine multiple conditions into a single alert. This can be useful for detecting complex issues that require multiple factors to be present. For example, you might create a composite alert that triggers when CPU usage is high, memory consumption is high, and response time is slow.

By mastering these advanced techniques , you can take your Grafana alerting to the next level and create a truly powerful monitoring system.

Troubleshooting Common Alerting Issues

Even with the best configuration, you might encounter issues with Grafana alerting . Here are some common problems and how to troubleshoot them:

  • Alerts Not Firing: If your alerts aren’t firing as expected, check the following:
    • Query: Verify that your query is correct and returning the expected data.
    • Threshold: Ensure that your threshold is set correctly and that the current value of the metric is actually breaching the threshold.
    • Evaluation Interval: Make sure that the evaluation interval is frequent enough to catch the issue.
    • Notification Channel: Verify that your notification channel is configured correctly and that Grafana is able to send messages.
  • Too Many False Positives: If you’re receiving too many false positives, try the following:
    • Adjust Thresholds: Increase the thresholds to reduce sensitivity.
    • Use Transformations: Apply transformations to smooth out the data and reduce noise.
    • Increase Evaluation Delay: Increase the evaluation delay to require the condition to be true for a longer period before triggering an alert.
  • Notifications Not Received: If you’re not receiving notifications, check the following:
    • Notification Channel Configuration: Verify that your notification channel is configured correctly.
    • Grafana Logs: Check Grafana’s logs for any errors related to sending notifications.
    • Spam Filters: Ensure that your email or messaging system isn’t filtering out the notifications.
  • Alerts Firing Repeatedly: If alerts are firing repeatedly, check the following:
    • Alert Rule Configuration: Verify that the alert rule is configured to only fire once per incident.
    • Data Source Issues: Investigate any issues with your data source that might be causing the metric to fluctuate rapidly.

By following these troubleshooting steps , you can quickly identify and resolve common alerting issues.

Conclusion

Alright, guys, we’ve covered a lot about Grafana alerting ! From understanding what it is and how to set it up, to exploring best practices and advanced techniques, you’re now well-equipped to create a robust monitoring system that keeps your systems running smoothly. Remember, setting up alerts is an ongoing process. Keep tweaking and refining your configurations to ensure that you’re getting the most out of Grafana alerting. Happy monitoring!